1、我的搜狗浏览器网页打不开,提示“重定向过多”是什么意思?
2、打开我自己的网站,打不开,页面显示“将您重定向的次数过多”,求解。
3、手机重定向次数过多怎么解决
4、电脑网页打不开,显示重定向过多,怎么办
5、求助求助,着急呀,网站出现重定向次数过多怎么办
6、为什么网页打不开,说是发生太多重定位
我的搜狗浏览器网页打不开,提示“重定向过多”是什么意思?
1、重定向,是网页脚本或者运营商网络节点,对某个网址进行调整重新定位网址或IP。
2、重定向过多可能是被劫持了。一般是搜索站和导航站等支持加推广ID挣推广钱的会被恶意劫持。建议看本页右上信封,我给你看看。或者你用安全软件比如xx卫士、xx电脑管家的“DNS择优”功能,换个DNS地址。然后重新联网。搜狗右上角菜单-工具-清除浏览交流-清理下缓存和cookies。
1、无法自动识别硬盘控制器
使用非正版的个别操作系统光盘,在安装系统时,容易出现此错误。原因是非正版光盘自动加载的硬盘控制器驱动不符合电脑自身需要的驱动。这种情况就建议换正版光盘安装操作系统。
2、手动更新错误的驱动程序
windows操作系统正常使用,但手动更新驱动程序把硬盘控制器的驱动程序更新错误,导致此故障。解决方法是进入windows系统高级菜单,选择最后一次的正常配置,即可正常进入系统。
windows操作系统正常,但是由于某些原因,用户修改了bios设置,导致0x0000007b故障。
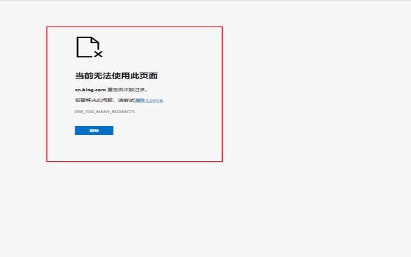
打开我自己的网站,打不开,页面显示“将您重定向的次数过多”,求解。
清除此网站的Cookie或允许第三方Cookie可能会解决该问题。
如果不能解决,则可能是服务器配置的问题,而不是您的计算机有问题。
(net::ERR_TOO_MANY_REDIRECTS):重定向过多。
其实,浏览器已经提供给我们解决问题的办法了。
首先就是清除网站的Cookie或允许第三方Cookie。
对于普通用户而言,可能并不知道怎么清除Cookie。
注意:大多数情况下出现这种情况都是由于Cookie或禁用Cookie产生的。
1、重定向,是网页脚本或者运营商网络节点,对某个网址进行调整重新定位网址或IP。
2、重定向过多可能是被劫持了。一般是搜索站和导航站等支持加推广ID挣推广钱的会被恶意劫持。建议看本页右上信封,我给你看看。

手机重定向次数过多怎么解决
1.打开谷歌浏览器打开提示重定向过多无法运行的网页,按照提示重新加载。
2.如果重新加载没解决,点击尝试清除cookie。
3.这时候点击右上角三个点,找到历史记录,点击历史记录进入历史记录页面。
4.在页面中找到清除浏览记录点击它,然后选中cookie及其他网站数据点击清除。
5.清除完成后,我们再次打开刚刚的网页,发现已经能加载进去了。
手机,全称为移动电话或无线电话,通常称为手机,原本只是一种通讯工具,早期又有大哥大的俗称,是可以在较广范围内使用的便携式电话终端,最早是由美国贝尔实验室在1940年制造的战地移动电话机发展而来。
电脑网页打不开,显示重定向过多,怎么办
若网页出现以下状态,点击“更多”可以查看解决办法。
步骤一:浏览器中选择“高级选项”——“清除数据”全选~——点击“立即清理”
步骤二:打开360安全卫士,一键修复,如下图,点击修复。
步骤三:在浏览器中选择“高级选项”——将”阻止第三方cookie“取消——”显示图片“
步骤四:在360中选择”人工服务“——搜索“多重定向”
求助求助,着急呀,网站出现重定向次数过多怎么办
造成这种情况多半是因为装了adsafe,建议卸载了试试。
1、找到桌面的净网大师,右键删除,在弹出的页面点击【残忍抛弃】。
2、选择卸载的理由,点击【卸载】。
4、点击【删除自定义数据】,再点击【卸载完成】即可。
为什么网页打不开,说是发生太多重定位
一、可以通过电脑管家网络修复功能修复一下。
1.打开电脑管家,点击工具箱。
二、也可以使用命令重置网络。
1.在“开始”菜单找到“运行“
3.出现的命令提示框内输入“netshwinsockreset”按”Enter“键。
【重定向过多上不去网】的内容来源于互联网,如引用不当,请联系我们修改。

本文来源:vps主机--重定向过多上不去网(网站提示重定向次数过多)
本文地址:https://www.idcbaba.com/vps/5102.html
版权声明:本文内容由互联网用户自发贡献,该文观点仅代表作者本人。本站仅提供信息存储空间服务,不拥有所有权,不承担相关法律责任。如发现本站有涉嫌抄袭侵权/违法违规的内容, 请发送邮件至 1919100645@qq.com 举报,一经查实,本站将立刻删除。



